By using this site, you agree to the Privacy Policy and Terms of Use.
Accept
World of SoftwareWorld of SoftwareWorld of Software
  • News
  • Software
  • Mobile
  • Computing
  • Gaming
  • Videos
  • More
    • Gadget
    • Web Stories
    • Trending
    • Press Release
Search
  • Privacy
  • Terms
  • Advertise
  • Contact
Copyright © All Rights Reserved. World of Software.
Reading: How to Extract and Embed Text and Images from PDFs for Unified Semantic Search | HackerNoon
Share
Sign In
Notification Show More
Font ResizerAa
World of SoftwareWorld of Software
Font ResizerAa
  • Software
  • Mobile
  • Computing
  • Gadget
  • Gaming
  • Videos
Search
  • News
  • Software
  • Mobile
  • Computing
  • Gaming
  • Videos
  • More
    • Gadget
    • Web Stories
    • Trending
    • Press Release
Have an existing account? Sign In
Follow US
  • Privacy
  • Terms
  • Advertise
  • Contact
Copyright © All Rights Reserved. World of Software.
World of Software > Computing > How to Extract and Embed Text and Images from PDFs for Unified Semantic Search | HackerNoon
Computing

How to Extract and Embed Text and Images from PDFs for Unified Semantic Search | HackerNoon

News Room
Last updated: 2025/10/27 at 2:21 PM
News Room Published 27 October 2025
Share
SHARE

PDFs are rich with both text and visual content — from descriptive paragraphs to illustrations and tables. This example builds an end-to-end flow that parses, embeds, and indexes both, with full traceability to the original page.

In this example, we splits out both text and images, linking them back to page metadata, and enabling unified semantic search. We’ll use CocoIndex to define the flow, SentenceTransformers for text embeddings, and CLIP for image embeddings — all stored in Qdrant for retrieval.

🔍 What It Does

This flow automatically:

  • Extracts page texts and images from PDF files
  • Skips tiny or redundant images
  • Creates consistent thumbnails (up to 512×512)
  • Chunks and embeds text with SentenceTransformers (all-MiniLM-L6-v2)
  • Embeds images with CLIP (openai/clip-vit-large-patch14)
  • Stores both embeddings and metadata (e.g., where the text or image came from) in Qdrant, enabling unified semantic search across text and image modalities

📦 Prerequisite:

Run Qdrant

If you don’t have Qdrant running locally, start it via Docker:

docker run -p 6333:6333 -p 6334:6334 qdrant/qdrant

📁 Input Data

We’ll use a few sample PDFs (board game manuals). Download them into the source_files directory:

./fetch_manual_urls.sh

Or, feel free to drop in any of your own PDFs.

⚙️ Run the Flow

Install dependencies:

pip install -e .

Then build your index (sets up tables automatically on first run):

cocoindex update --setup main

Or Run in CocoInsight

cocoindex server -ci main

Define the flow

Flow definition

Let’s break down what happens inside the PdfElementsEmbedding flow

@cocoindex.flow_def(name="PdfElementsEmbedding")
def multi_format_indexing_flow(
    flow_builder: cocoindex.FlowBuilder, data_scope: cocoindex.DataScope
) -> None:
    data_scope["documents"] = flow_builder.add_source(
        cocoindex.sources.LocalFile(
            path="source_files", included_patterns=["*.pdf"], binary=True
        )
    )
    text_output = data_scope.add_collector()
    image_output = data_scope.add_collector()

We defines the flow, added source and added data collectors.

For flow definition, the decorator

@cocoindex.flow_def(name="PdfElementsEmbedding")

marks the function as a CocoIndex flow definition, registering it as part of the data indexing system. When executed via CocoIndex runtime, it orchestrates data ingestion, transformation, and collection.When started, CocoIndex’s runtime executes the flow in either one-time update or live update mode, and incrementally embedding only what changed.

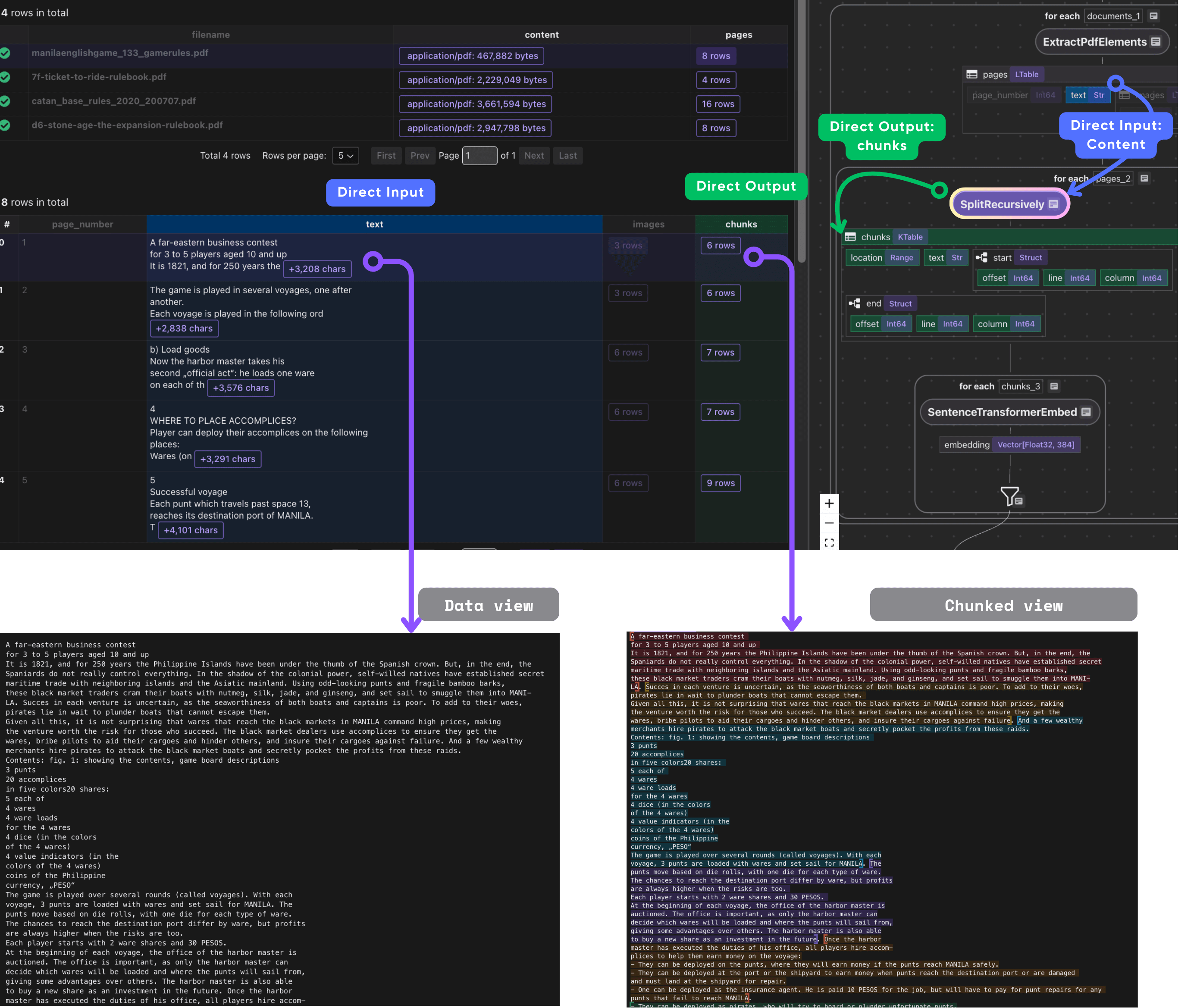
Process Each Document

Extract PDF documents

We iterate each document row and run a custom transformation which extract pdf elements.

with data_scope["documents"].row() as doc:
    doc["pages"] = doc["content"].transform(extract_pdf_elements)

Extract PDF Elements

Define dataclass for structured extraction – we want to extract a list of PdfPage each has page number, text, and list of images.

@dataclass
class PdfImage:
    name: str
    data: bytes

@dataclass
class PdfPage:
    page_number: int
    text: str
    images: list[PdfImage]

Next, define a CocoIndex function called extract_pdf_elements that extracts both text and images from a PDF file, returning them as structured, page-wise data objects.

@cocoindex.op.function()
def extract_pdf_elements(content: bytes) -> list[PdfPage]:
    """
    Extract texts and images from a PDF file.
    """
    reader = PdfReader(io.BytesIO(content))
    result = []
    for i, page in enumerate(reader.pages):
        text = page.extract_text()
        images = []
        for image in page.images:
            img = image.image
            if img is None:
                continue
            # Skip very small images.
            if img.width < 16 or img.height < 16:
                continue
            thumbnail = io.BytesIO()
            img.thumbnail(IMG_THUMBNAIL_SIZE)
            img.save(thumbnail, img.format or "PNG")
            images.append(PdfImage(name=image.name, data=thumbnail.getvalue()))
        result.append(PdfPage(page_number=i + 1, text=text, images=images))
    return result

The extract_pdf_elements function reads a PDF file from bytes and extracts both text and images from each page in a structured way. Using pypdf, it parses every page to retrieve text content and any embedded images, skipping empty or very small ones to avoid noise.

Each image is resized to a consistent thumbnail size (up to 512×512) and converted into bytes for downstream use. The result is a clean, per-page data structure (PdfPage) that contains the page number, extracted text, and processed images — making it easy to embed and index PDFs for multimodal search.

Process Each Page

Once we have the pages, we will process each page

  1. Chunk the text

Takes each PDF page’s text and splits it into smaller, overlapping chunks

with doc["pages"].row() as page:
    page["chunks"] = page["text"].transform(
        cocoindex.functions.SplitRecursively(
            custom_languages=[
                cocoindex.functions.CustomLanguageSpec(
                    language_name="text",
                    separators_regex=[
                        r"n(s*n)+",
                        r"[.!?]s+",
                        r"n",
                        r"s+",
                    ],
                )
            ]
        ),
        language="text",
        chunk_size=600,
        chunk_overlap=100,
    )

  1. Process each chunk

Embed and collect the metadata we need, each chunk has embedding, original text, and reference the filename and page in where it came from.

with page["chunks"].row() as chunk:
    chunk["embedding"] = chunk["text"].call(embed_text)
    text_output.collect(
        id=cocoindex.GeneratedField.UUID,
        filename=doc["filename"],
        page=page["page_number"],
        text=chunk["text"],
        embedding=chunk["embedding"],
    )

  1. Process each image

We use CLIP to embed the image and collects the data, embedding and metadata filename, page_number.

with page["images"].row() as image:
    image["embedding"] = image["data"].transform(clip_embed_image)
    image_output.collect(
        id=cocoindex.GeneratedField.UUID,
        filename=doc["filename"],
        page=page["page_number"],
        image_data=image["data"],
        embedding=image["embedding"],
    )

When we collect image outputs, we also want to preserve relevant metadata alongside the embedding. For each image, we not only collect the image embedding and binary data, but also metadata such as the original file name and page number. This association makes it possible to trace embedded images back to their source document and page during retrieval or exploration.

Export to Qdrant

Finally we export the collected info to the target store

text_output.export(
    "text_embeddings",
    cocoindex.targets.Qdrant(
        connection=qdrant_connection,
        collection_name=QDRANT_COLLECTION_TEXT,
    ),
    primary_key_fields=["id"],
)
image_output.export(
    "image_embeddings",
    cocoindex.targets.Qdrant(
        connection=qdrant_connection,
        collection_name=QDRANT_COLLECTION_IMAGE,
    ),
    primary_key_fields=["id"],
)

🧭 Explore with CocoInsight (Free Beta)

Use CocoInsight to visually trace your data lineage and debug the flow.

It connects locally with zero data retention.

Start your local server:

cocoindex server -ci main

Then open the UI 👉 https://cocoindex.io/cocoinsight

💡 Why This Matters

Traditional document search only scratches the surface — it’s text-only and often brittle across document layouts. This flow gives you multimodal recall, meaning you can:

  • Search PDFs by text or image similarity
  • Retrieve related figures, diagrams, or captions
  • Build next-generation retrieval systems across rich content formats

Compare with ColPali Vision Model (OCR Free)

We also had an example for ColPali

To compare two approaches:

| Aspect | ColPali Multi-Vector Image Grids | Separate Text and Image Embeddings |
|—-|—-|—-|
| Input | Whole page as an image grid (multi-vector patches) | Text extracted via OCR + images processed separately |
| Embedding | Multi-vector patch-level embeddings preserving spatial context | Independent text and image vectors |
| Query Matching | Late interaction between text token embeddings and image patches | Separate embedding similarity / fusion |
| Document Structure Handling | Maintains layout and visual cues implicitly | Layout structure inferred by heuristics |
| OCR Dependence | Minimal to none; model reads text visually | Heavy dependence on OCR (for scanned PDF) and text extraction |
| Use Case Strength | Document-heavy, visual-rich formats | General image and text data, simpler layouts |
| Complexity | Higher computational cost, more complex storage | Simpler, fewer compute resources needed |

In essence, ColPali excels in deep, integrated vision-text understanding, ideal for visually complex documents, while splitting text and images for separate embeddings is more modular but prone to losing spatial and semantic cohesion. The choice depends on your document complexity, precision needs, and resource constraints.

Support us

⭐ Star CocoIndex on GitHub and share with your community if you find it useful!

Sign Up For Daily Newsletter

Be keep up! Get the latest breaking news delivered straight to your inbox.
By signing up, you agree to our Terms of Use and acknowledge the data practices in our Privacy Policy. You may unsubscribe at any time.
Share This Article
Facebook Twitter Email Print
Share
What do you think?
Love0
Sad0
Happy0
Sleepy0
Angry0
Dead0
Wink0
Previous Article A Deal Worth Fetching: Take 33% Off This Versatile Roku Streaming Stick
Next Article What is Copilot Mico – The modern Clippy explained
Leave a comment

Leave a Reply Cancel reply

Your email address will not be published. Required fields are marked *

Stay Connected

248.1k Like
69.1k Follow
134k Pin
54.3k Follow

Latest News

Samsung is going for Baroque with these Galaxy Buds 4 and Buds 4 Pro codenames
News
The best phone to buy right now
News
This Gas Pizza Oven Was My Favorite of the Summer. It’s Half Off Today
Gadget
That 'Healthy' Protein Powder You Love? It Might Be Hiding Unsafe Levels of Lead
News

You Might also Like

Computing

How SuperWorld Plans to Turn Every Location on Earth into a Digital Economy | HackerNoon

16 Min Read
Computing

Amazon reportedly set to lay off 30,000 corporate employees in latest substantial workforce cut

3 Min Read
Computing

The Ultimate 2025 Blueprint: How to Create a Blockchain Game That Actually Makes Money | HackerNoon

9 Min Read
Computing

Office equipment from former Zulily HQ in Seattle donated to Goodwill for use across facilities

3 Min Read
//

World of Software is your one-stop website for the latest tech news and updates, follow us now to get the news that matters to you.

Quick Link

  • Privacy Policy
  • Terms of use
  • Advertise
  • Contact

Topics

  • Computing
  • Software
  • Press Release
  • Trending

Sign Up for Our Newsletter

Subscribe to our newsletter to get our newest articles instantly!

World of SoftwareWorld of Software
Follow US
Copyright © All Rights Reserved. World of Software.
Welcome Back!

Sign in to your account

Lost your password?